SASGIS

Веб-картография и навигация

ВОПРОСЫ АБСОЛЮТНЫХ НОВИЧКОВ

программа для загрузки и просмотра спутниковых снимков Земли, Луны, Марса предоставленных сервисами Google Maps и Космоснимки. Возможность работы с GPS приёмником.

Модератор: Tolik

ВОПРОСЫ АБСОЛЮТНЫХ НОВИЧКОВ

Сообщение Parasite » 04 май 2011, 11:05

Назрело, назрело... :twisted:
В эту тему будут переезжать (ну или задаваться напрямую, если вдруг удача) все ну совершенно нубские вопросы, заданные в тех или иных ветках. Ибо сколько ж можно игнорировать уже заданное\отвеченное другими, не напрягать межушный нервный узел, и не юзать поиск... Будет этакий паноптикум и парад юзеров, цинично игнорящих RTFM.

Если у кого из старожилов ВНЕЗАПНО нахлынет приступ альтруизма - то могут и поотвечать, а нет - так и нет. Тем хуже для задавших - тема будет безжалостно модерироваться.
The only difference between me and a mad man is that I am not mad. /Salvador Dali/
Изображение

За это сообщение автора Parasite поблагодарили: 3
cycler (07 авг 2013, 19:56) • Orden2 (15 ноя 2022, 18:48) • SergeyKa (17 апр 2024, 13:48)
Рейтинг: 15.79%
 
Аватара пользователя
Parasite
Администратор
 
Сообщения: 5646
Зарегистрирован: 23 окт 2008, 17:38
Благодарил (а): 124 раз.
Поблагодарили: 512 раз.

Re: ВОПРОСЫ АБСОЛЮТНЫХ НОВИЧКОВ

Сообщение Volterra » 27 сен 2011, 14:18

vasketsov писал(а):Нужно включить слой викимапии.

А то, что она везде вопросики пишет вместо названий, означает, что программе просто неизвестно название?
Volterra
Новичок
 
Сообщения: 5
Зарегистрирован: 25 сен 2011, 18:22
Благодарил (а): 1 раз.
Поблагодарили: 0 раз.

Re: ВОПРОСЫ АБСОЛЮТНЫХ НОВИЧКОВ

Сообщение zed » 27 сен 2011, 14:29

Везде это где?
zed
Гуру
 
Сообщения: 2888
Зарегистрирован: 16 авг 2008, 20:21
Благодарил (а): 89 раз.
Поблагодарили: 568 раз.

Re: ВОПРОСЫ АБСОЛЮТНЫХ НОВИЧКОВ

Сообщение Volterra » 28 сен 2011, 22:44

zed писал(а):Везде это где?

Ну где...в некоторых странах регионы и районы города, к примеру.Обводит много, а когда наводишь, целый ряд "???"
Volterra
Новичок
 
Сообщения: 5
Зарегистрирован: 25 сен 2011, 18:22
Благодарил (а): 1 раз.
Поблагодарили: 0 раз.

Re: ВОПРОСЫ АБСОЛЮТНЫХ НОВИЧКОВ

Сообщение FiLinX » 29 сен 2011, 11:07

что то смахивает на включенное в викимапии отображение названий на местном алфавите.. а в сасе это где то регулируется?
Аватара пользователя
FiLinX
Постигающий Дао
 
Сообщения: 169
Зарегистрирован: 24 июл 2010, 04:39
Откуда: где то рядом была Москва
Благодарил (а): 18 раз.
Поблагодарили: 9 раз.

Re: Кэш GGC для всех желающих

Сообщение lokofan » 29 сен 2011, 13:29

На сайте http://maps.ggc.ru/, в списке выбранных листов есть колонка "Навигационный слой", есть/нет. Что он дает?

Буду очень благодарен за ссылку куда-нибудь, где рассказывается, как использовать эти растровые карты в навигаторе (конкретно, на Android в Rmaps).
lokofan
Новичок
 
Сообщения: 2
Зарегистрирован: 29 сен 2011, 12:28
Благодарил (а): 0 раз.
Поблагодарили: 0 раз.

Re: ВОПРОСЫ АБСОЛЮТНЫХ НОВИЧКОВ

Сообщение Papazol » 29 сен 2011, 21:41

Для того и спрашивалось, где именно отображаются ???, чтобы можно было проверить каждому на своём компе, а системы у всех разные, в том числе и локализация. Были же проблемы с переводом программы на инглиш на компах с английской локалью.
Итак, пример отображения ??? в студию!
Аватара пользователя
Papazol
Гуру
 
Сообщения: 2069
Зарегистрирован: 04 дек 2009, 01:39
Откуда: Рязань
Благодарил (а): 74 раз.
Поблагодарили: 647 раз.

Re: ВОПРОСЫ АБСОЛЮТНЫХ НОВИЧКОВ

Сообщение nafa » 29 сен 2011, 23:12

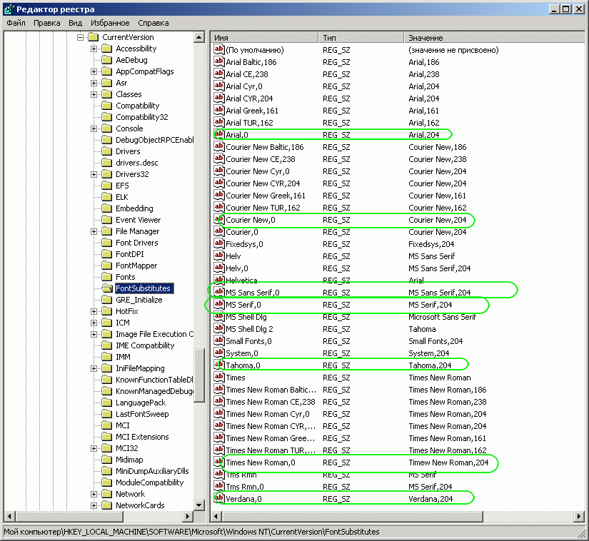
Все проблемы с отображением ??? вместо русских букв по крайней мере на 2000/XP радикально решаются путем внесения в реестр на основные используемые шрифты следующих записей (см. вложение).
Вложения
reg.gif
Необходимые правки к реестру
nafa
Новичок
 
Сообщения: 25
Зарегистрирован: 20 дек 2010, 10:53
Благодарил (а): 2 раз.
Поблагодарили: 7 раз.

Re: ВОПРОСЫ АБСОЛЮТНЫХ НОВИЧКОВ

Сообщение Tolik » 30 сен 2011, 09:05

А не проще в региональных настройках Windows указать Русский как язык по умолчанию?
Tolik
Гуру
 
Сообщения: 2604
Зарегистрирован: 28 янв 2011, 10:38
Благодарил (а): 283 раз.
Поблагодарили: 587 раз.

Вопрос новичка

Сообщение tstal » 30 сен 2011, 10:05

Итак.... выделяю область.... качаю карты.... но скачиваются из этой области только отдельные квадраты.....
я скачал область начиная с z9, заканчивая z18.... а на жестком диске папки z9,z13,z18... хотя я точно знаю, что на сервере спутника есть все зумы..... пробовал ставить галочки "пытаться загружать отсутствующие файлы".... и перекачивал эту область по несколько раз.... но результат один и итот же.... причем как скачивалось 1048575 файлов, так и при перекачке в след. раз тоже самое количество....
В чем может быть дело?
tstal
Новичок
 
Сообщения: 5
Зарегистрирован: 30 сен 2011, 09:57
Благодарил (а): 0 раз.
Поблагодарили: 0 раз.

Re: ВОПРОСЫ АБСОЛЮТНЫХ НОВИЧКОВ

Сообщение Tolik » 30 сен 2011, 10:27

Ну давайте посмотрим.
Какая карта и какая область?

За это сообщение автора Tolik поблагодарил:
ingener (29 сен 2024, 20:58)
Рейтинг: 5.26%
 
Tolik
Гуру
 
Сообщения: 2604
Зарегистрирован: 28 янв 2011, 10:38
Благодарил (а): 283 раз.
Поблагодарили: 587 раз.

Пред.След.

Вернуться в SAS.Планета

Кто сейчас на конференции

Сейчас этот форум просматривают: нет зарегистрированных пользователей и гости: 67